The Cornerstone connection allows you to export documents from CoVet to your PMS with a single click so you can get on with your day.
There are multiple articles that will help you with different aspects of the Cornerstone connection.
Use these links to jump between these articles quickly.
Important to read before using the connection
How to use the connection following set-up
There are multiple articles that will help you with different aspects of the Cornerstone connection.
Use these links to jump between these articles quickly.
Important to read before using the connection
How to use the connection following set-up
As you create content within those linked CoVet cases, such as documents, notes, and records, the connection allows you to export that content back to Cornerstone. This ensures all case-related materials are automatically saved under the correct patient record in Cornerstone, reducing manual work and keeping patient files complete and up to date.
1. Navigate to the case you want to export from
You can easily export your content from CoVet back into Cornerstone with a single click.
Click into the case you want to export to get started.

2. Select and review the document you want to export
From within your linked case in CoVet, locate the record you wish to export to Cornerstone in the case content feed. Click on the record to open it. In this instance, we are using the SOAP record.
You will have the opportunity to review the record and make any necessary edits at this stage, just as you normally would when preparing case content. Once you are satisfied with the content, proceed to the next step to export the record.

3. Export the document to Cornerstone
When you're ready to send the document to Cornerstone, click the Export to Cornerstone button at the top right.
Clicking this will export the record directly into Cornerstone, associating it with the correct patient and appointment, thanks to the established case link.
Note: Cornerstone's MedicalNotes writeback is determined by the practice’s setup.
MedicalNote Writeback cannot override template preferences and will use the practice’s default text-only document template during writeback.

4. Review and finalize your export
After clicking Export to Cornerstone, a pop-up will appear on the right-hand side of the screen showing a preview of your record and how it will appear in Cornerstone. If you are happy with the record, you can click the blue Export to Cornerstone button or you can click Edit fields to make any changes.



Dealing with unlinked cases
If a case was imported from Cornerstone (either automatically or manually) it will already be linked, and you will see Export to Cornerstone.
If your case is currently unlinked, you will see a note that the case is Not linked to Cornerstone. Within the record, when you click Export to Cornerstone in the top right, the button at the botton of the preview will appear as Continue instead of Export to Cornerstone within your case. Here you will have the ability to link your case. This step is required to get your record into Cornerstone.



Once you’re satisfied with the preview of the document contents, click Export to Cornerstone to complete the export. The record will then appear in Cornerstone under the correct patient.
5. Voilá! You're done and can move on to your next case
Your document content will appear in Cornerstone just where you need it.
Medical Notes
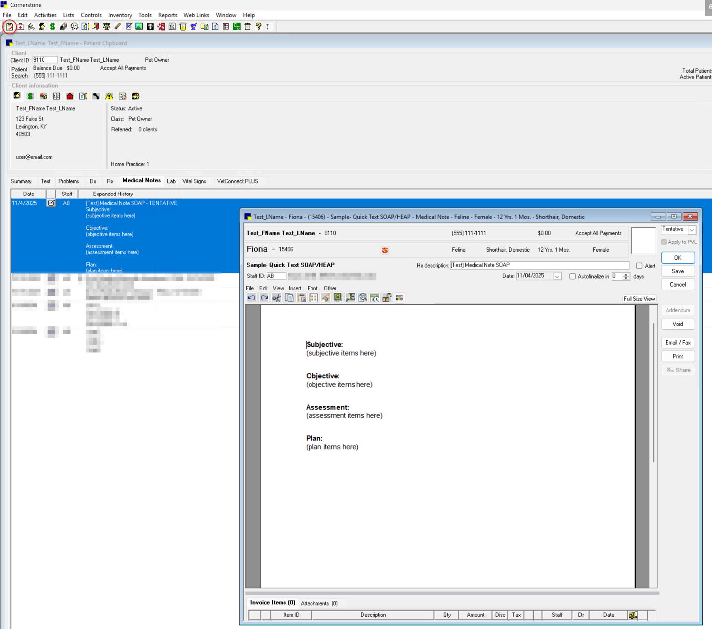
From the Patient Clipboard, select the pet and open the Medical Notes tab. Double-click to open the full note.

SOAP Notes
From the Patient Clipboard, select the pet and open the Medical Notes tab.

5. Voilá! You're done and can move on to your next case
Your document content will appear in Cornerstone just where you need it.
Medical Notes
From the Patient Clipboard, select the pet and open the Medical Notes tab. Double-click to open the full note.

SOAP Notes
From the Patient Clipboard, select the pet and open the Medical Notes tab.

Was this article helpful?
That’s Great!
Thank you for your feedback
Sorry! We couldn't be helpful
Thank you for your feedback
Feedback sent
We appreciate your effort and will try to fix the article